众商资源网

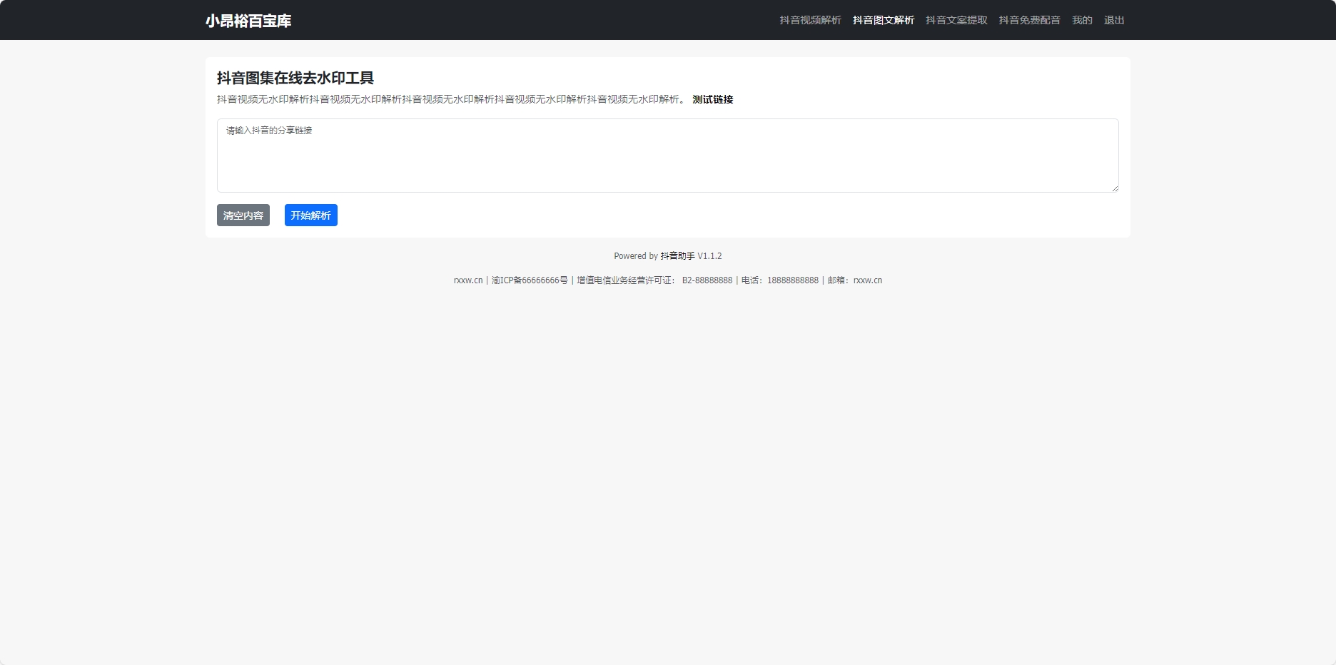
抖音图集在线去水印工具源码

  • 类别: PHP源码
  • 作者:众商时代
  • 更新:2024-2-25 01:31:22
  • 点评:0 条
资源介绍

抖音智能运营系统一站式服务助力内容创作者与营销人员高效运营源码分享。一款针对抖音内容创作者和营销人员的全方位在线服务平台。

它采用高性能、易扩展的ThinkPHP框架作为核心技术支撑,整合了视频处理、数据分析

、文案提取与配音等多种功能模块。该系统旨在帮助用户更轻松地创建、管理和优化抖音内容,

提高在抖音平台上的曝光度和影响力。通过阿呆抖音智能运营系统,

用户可以更快速、高效地完成视频处理、数据分析等工作,提升创作效率和营销效果。

搭建说明:

测试环境:ng1.20+mysql5.6+php7.2(安装redis扩展)

1.上传源码到网站根目录并解压

2.上传数据库文件到数据库

3.修改数据库连接文件/config/database.php

4.给config、runtime这两个文件夹及子目录添加网站用户的写入权限

5设置tp伪静态

下载地址:https://xiaok.lanzoum.com/iiP6Q1p9q32h

抖音图集在线去水印工具源码抖音图集在线去水印工具源码抖音图集在线去水印工具源码

资源下载

标签:

暂无标签

免责声明:

本站提供的资源,都来自网络,版权争议与本站无关,所有内容及软件的文章仅限用于学习和研究目的。不得将上述内容用于商业或者非法用途,否则,一切后果请用户自负,我们不保证内容的长久可用性,通过使用本站内容随之而来的风险与本站无关,您必须在下载后的24个小时之内,从您的电脑/手机中彻底删除上述内容。如果您喜欢该程序,请支持正版软件,购买注册,得到更好的正版服务。侵删请致信E-mail: iamfeiwu2023@outlook.com

同类推荐
评论列表
签到
未分类 抖音图集在线去水印工具源码
抖音智能运营系统一站式服务助力内容创作者与营销人员高效运营源码分享。一款针对抖音内容创作者和营销人员的全方位在线服务平台。 它采用高性能、易扩展的ThinkPH...
扫描二维码阅读原文
众商卡盟-全网最稳定超靠谱的专业游戏资讯平台 January, 01
生成社交图 ×